
1、项目基本信息
Sonic SVM是基于Solana区块链的首个SVM(Solana Virtual Machine)Layer 2网络扩展项目,专注于游戏和高频交互应用的优化。项目愿景是基于HyperGrid架构扩展Solana的基础设施,为游戏开发者提供高性能、低成本的区块链环境,以支持大规模的在线游戏和应用,满足不断增长的Web3用户需求。


2、项目发展历程
2023年:项目核心团队完成初步组建,技术研发工作正式启动,聚焦于Sonic HyperGrid框架的设计,经过多轮技术验证后逐步完善。
2024年3月:Sonic SVM白皮书发布,详细阐述了Sonic SVM的架构和机制,为项目的发展奠定了理论基础。
2024年6月:完成1,200万美元的融资,由Bitkraft领投,Galaxy Interactive、Big Brain Holdings、Morningstar Ventures等参与,为项目的进一步发展提供了资金支持。
2024年6月:启动测试网,开始吸引开发者和用户参与测试,验证项目的性能和稳定性。在一周时间内积累了超过10万个钱包地址。
2025年1月:$SONIC代币正式生成(TGE),并同步上线OKX、Bybit、Bitget、KuCoin等知名交易平台。

3、核心团队背景
Sonic SVM的核心团队非常年轻,主要创始人脱胎于rct AI,主要人员包括:
Chris Zhu,CEO,2020年毕业于NYU Stern商学院,曾任职于字节跳动和rct AI,2021年9月创立Mirror World(Sonic前身)。
Jialin Zhu,首席产品官,2021年毕业于香港中文大学,曾任职于rct AI,2021年联合创立Mirror World。
Jonathan Bakebwa,CTO,2020年毕业于北京理工大学,曾任职于rct AI并创立Xtellar Works,2021年联合创立Mirror World。
Yutong Li,财务/法律/人力主管,2021年毕业于新南威尔士大学,曾在多家埃森哲、BCG等咨询公司,以及字节跳动、阿里巴巴等互联网公司实习,2022年2月加入Mirror World,曾担任产品主管的职务。
Arif Kazi,商务主管,2021年毕业于BSE Institute Ltd,曾在mesha、Stader Labs、DappLooker等公司任职,2023年10月加入Sonic。

1、技术逻辑
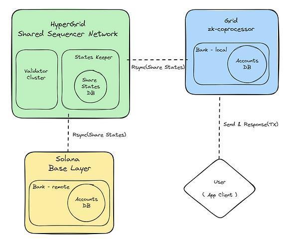
Sonic SVM围绕HyperGrid技术展开,通过构建多网格架构(Grids),实现游戏和DApp的分布式运行。
HyperGrid是一个并行处理框架,可增强Solana的基础设施。HyperGrid的设计初衷是实现高度定制化和可扩展性,同时保持与Solana的原生可组合性。HyperGrid支持的应用可以实现在EVM上编写,但是最终在Solana上执行,最终的结算层是Solana,有利于将EVM生态环境应用带到Solana链上。这一点与在最终结算层为以太坊的MoveVM技术的方向不同。
Grids旨在允许大量在HyperGrid上运行的DApp,以减少对Solana L1性能的影响,并最小化DApp之间的性能干扰。在HyperGrid架构的支持下,DApp开发者可以根据自身需求选择使用HyperGrid公共网格,或者进行水平扩展以创建他们自己的专属网格。选择完全取决于开发者对性能和成本的评估。此外,DApp开发者也可以关闭他们创建的网格,而不会影响其他网格,因为每个网格产生的交易和状态变更的验证、记录和读取,最终都是通过HyperGrid与Solana L1之间的连接独立完成的。

2、质押与验证者网络
HyperGrid生态系统采用了一种质押协议,其中验证者(Validators)需要质押$SOL作为抵押品以参与网络。这种质押机制不仅仅是一种被动的资金锁定,而是为确保HyperGrid内所有网格的安全性和连续性所做出的积极承诺。与EigenLayer的再质押理念相呼应,集体质押池充当了整个HyperGrid系统的底层安全保障。
HyperGrid中的Validators承担多种角色,而非仅仅产出区块。他们的责任包括:
Ø 交易排序(Transaction Sequencing):Validators对来自网格的交易进行排序,确保处理流程中的顺序和一致性。
Ø Slots提案(Slot Proposal):作为网络促进者,Validators向每个网格提出Solt(相当于区块)。这可以看作是执行的外包,其中网格负责状态转换的计算。
Ø 执行验证(Execution Verification):执行后,Validators验证结果是否符合预期的状态转换。这一步骤对于维护账本的完整性至关重要。
Ø 状态提交(State Commitment):在成功验证后,Validators负责将验证后的状态转换发布到Solana主网。

3、激励模型
将一系列行动委托给验证者对于维护一个无需信任且去中心化的环境至关重要,这种环境确保没有任何单一实体能够对网络施加不正当的影响力。
为了认可验证者的关键角色,他们因其提供的服务而获得HyperGrid代币作为报酬。这一激励模型旨在鼓励诚实的参与并遏制恶意行为。奖励结构,包括详细的数字和方程式,计划通过一个迭代的开发过程进行调整。它将根据网络的性能和安全需求进行校准,确保验证者的利益与HyperGrid生态系统的健康和成功紧密相连。
启动一个验证者需要操作者质押100个SOL代币。一旦验证者建立,他们便有资格接收来自其他用户的投票。这些用户通过购买SONIC代币参与,这些代币随后被锁定以转化为$veSonic。用户通过将他们的$veSonic代币质押给验证者,能够分享由验证者产生的奖励。这些奖励随后在验证者和质押代币的用户之间分配,这种机制在系统内创造了一种共生关系,鼓励对网络健康和增长的参与及投资。
在HyperGrid生态系统中,验证者还承担着共享序列器的责任,因此在HyperGrid上构建的L2平台将优先选择这些验证者中的共享序列器。作为他们补偿的一部分,验证者将获得一部分序列费用,这有助于增加他们的收入流。
此外,系统还纳入了观察节点,负责验证在各种L2上进行的交易的准确性。作为保障系统安全的关键组成部分,这些观察节点在检测任何中心化的恶意活动方面发挥着至关重要的作用,这可能会触发削减机制。为了他们的监控工作,这些节点将获得SONIC代币作为奖励。
持有$veSonic代表在生态系统内捕获价值,例如嵌入式交换费用、NFT市场交易费用的一部分以及启动板收入份额。这体现了$veSonic的内在价值主张。此外,作为对生态系统贡献的认可,$veSonic持有者有资格获得额外的生态系统奖励。优先考虑$veSonic持有者,未来在HyperGrid上发行的游戏将为他们提供奖励,允许用户选择他们希望获得的游戏奖励,从而增强了生态系统内的互动性和参与度。

4、代币经济学
Sonic SVM的原生代币为$SONIC,总供应量为24亿枚,初始流通量为15%。具体分配如下:
Ø 社区:57%分配给社区,包括生态与社区发展(30%)、初始认领(7%)和HyperGrid奖励(20%)。
Ø 早期支持者:8%分配给早期支持者,这些代币将在12个月后开始线性解锁,持续24个月。
Ø 投资者:15%分配给投资者,这些代币将在12个月后开始线性解锁,持续24个月。
Ø 基金会:20%分配给基金会,包括团队成员和顾问,这些代币将在18个月后开始线性解锁,持续36个月。


代币主要用途:
Ø 支付工具:$SONIC可用于支付游戏内资产、NFT和其他应用服务。
Ø 质押与奖励:用户和验证者通过质押$SONIC获得网络奖励。
Ø 治理投票:代币持有者可参与网络关键决策,包括新项目资助和网络升级提案。
Ø 激励机制:支持开发者和用户通过参与生态活动获得代币奖励。
1、行业分析
区块链技术为游戏开发者提供了新的机会,如数字资产所有权、去中心化经济和社区治理。区块链游戏和去中心化应用行业正在快速崛起。根据数据分析,2025年全球区块链游戏市场规模预计将达到300亿美元。Web3游戏用户数量也正以每年50%的速度增长。然而,可扩展性仍然是Web3游戏面临的主要挑战之一。
用户对高性能、低成本的游戏体验需求强烈,特别是在高频交互和实时响应的应用场景中。开发者需要一个能够支持大规模用户和高吞吐量的区块链平台,以构建和运营成功的Web3游戏。

随着技术的不断进步和市场的成熟,Web3游戏有望成为主流游戏市场的重要组成部分。然而,目前主流的Web3游戏大多部署在Polygon、BNB、ETH链上,TOP 25 UAW的游戏,没有一款在Solana上运行;市值TOP 10的游戏,同样也没有一款诞生于在Solana上。因此,Sonic SVM通过其高性能和低延迟的特性,有望在这一市场中占据重要地位,推动Web3游戏的大规模采用。

2、生态建设
Sonic SVM作为一款为Web3游戏而生的项目,与游戏工作室紧密合作,除提供技术支持外,还联合开展市场营销活动。例如,与知名游戏工作室343 Industries合作推出的首款3A大作,在上线初期便获得超10万的下载量,双方通过收益分成、NFT联合发行等模式深度绑定利益,游戏内NFT销售额首日突破50万美元。此外,与社交媒体平台如TikTok的合作,为生态引入海量流量,通过创意挑战赛、网红推广等形式,实现用户的指数级增长与留存,挑战赛参与人数累计超500万,网红推广带来新增用户超200万。
在社区建设方面,Sonic SVM建立活跃的社区治理机制,$SONIC代币持有者能够参与项目决策,包括协议升级、手续费调整、生态基金使用方向等。定期举办的社区 AMA(Ask Me Anything)活动,每月至少举办2次,拉近团队与用户距离,收集反馈并及时优化项目发展路径,超80%的社区建议得到有效回应与落实。


3、发展规划
根据Sonic SVM官方公布的Roadmap,其发展规划如下:
(1)第一阶段:Network Genesis(2024年Q4至2025年Q1)
Ø HyperGrid Network Genesis:启动HyperGrid共享状态网络,支持创建互联的SVM网络,实现无缝互操作性。
Ø Sonic SVM Genesis:Sonic SVM网络正式启动,为可扩展的链上游戏奠定基础。
Ø HyperFuse Network Security:部署去中心化节点集群,确保HyperGrid的安全性和准确性。
Ø $SONIC TGE:完成$SONIC的代币生成事件,解锁其完整的生态潜力。
(2)第二阶段:Mainnet Alpha Launch(2025年Q1)
Ø Sonic Mainnet-Alpha:Sonic SVM主网Alpha版正式上线,包括桥接、去中心化交易所、预言机和NFT程序等关键服务。
Ø Sonic X - TikTok App Layer:推出原生Android和IOS应用,为高质量游戏和数字资产分发提供支持。
Ø Sonic Bridge:整合官方代币桥,支持资产如SOL、sSOL、sonicSOL和稳定币(USDC/T)。
Ø HSSN Validator Onboarding:激活HSSN验证者,保障网络安全和运营。
(3)第三阶段:Ecosystem Expansion(2025年Q2)
Ø HyperGrid Optimistic Rollup Stack:整合新SVM到HyperGrid Op-Rollup栈中,提升网络扩展性。
Ø Grid v2 Deployment:推出Sonic Grid v2测试网,并计划整合至主网,提升网络性能。
Ø $SONIC Staking & Rewards:引入$SONIC质押和奖励计划,持有者可通过HSSN验证者获得奖励,并实施惩罚机制以保障网络安全。
Ø RUSH ECS Growth:扩展RUSH ECS框架,增加支持更多链上游戏的SDK客户端。

4、竞争对手
Sonic SVM是Solana上首个针对游戏推出的扩展解决方案。类似的项目包括其他Layer 2解决方案,以及专门针对游戏的区块链平台,如Immutable X和WAX。
(1)Immutable X
以太坊上专门针对NFT的Layer 2解决方案,已经吸引了多个知名游戏项目,如Gods Unchained。Immutable X通过其高性能和低费用的特点,获得了市场的认可。
(2)WAX
WAX是一个专注于游戏和NFT的区块链平台,已经建立了丰富的生态系统,支持多个游戏和应用。WAX通过其高效的交易处理能力和低费用,吸引了大量用户。
与类似竞品相比,依托Solana的高 TPS(理论峰值超60000 TPS),Sonic SVM的Layer 2方案能确保交易秒级确认,平均手续费低至0.5美元,为用户提供流畅、低成本的交互体验,远超大多数公链上竞品的交易效率。此外,通过与TikTok等主流社交平台合作,Sonic SVM拥有海量潜在用户,相比局限于加密原生社区的推广,受众面更广、用户增长潜力更大。

5、投资潜力
Sonic SVM凭借其独特的技术架构、创新的商业模式以及前瞻性的生态布局,开辟了一条的全新的赛道。项目自启动以来,通过一系列关键节点的突破,展现出强劲的发展势头。Sonic SVM通过其高性能、低延迟的特性,有望在Web3游戏市场中占据重要地位。
从代币用途上来看,$SONIC作为Sonic SVM生态的原生代币,具有广泛的使用场景。从代币分配及解锁节奏的角度,分配比例相对合理,但12个月后将面临大量代币解锁,彼时Sonic SVM的发展能否达到既定的预期,存在较大的不确定性。
综合来看,Sonic SVM最重要的投资故事仍在于Tiktok等平台的引流(值得一提的是Sonic SVM创始人曾在字节跳动工作2年,但职位相对较低,能够在多大程度上联络资源存在一定的疑问)。如能成功实现大规模破圈,则$SONIC代币的估值较目前水平至少有10倍向上的空间,可能值得小仓位博弈向上概率;但倘若无法如预期的吸引大量Web2用户参与进来,叠加Solana网络在Web3游戏市场的不确定性,Sonic SVM的故事也可能难以为继。
综上所述,建议谨慎考虑对于$SONIC的投资。

四、总结
Sonic SVM作为Solana生态系统中的新晋Layer 2解决方案,通过其创新的技术架构和定制化的功能,为游戏和高频应用提供了高性能、低成本的区块链环境。其与TikTok的合作和成功的市场表现,进一步证明了其在吸引用户和开发者方面的强大能力。随着生态系统的不断扩展和技术的持续优化,Sonic SVM有可能在Web3领域实现更大的突破,推动Web3游戏的大规模采用。
对于风险偏好较高、长期看好Web3游戏与应用发展的投资者,可在密切关注技术与生态进展的前提下,逢低配置少量$SONIC,以博弈项目成为爆品的概率;保守型投资者则建议观望为主,等待市场更加成熟、项目不确定性降低后再行决策。


